← Back to Case Studies
KemingCo-Founder2020-2021

Endless Discovery - How our Design Hiring Platform Failed to Launch

Set out to build a Product Design talent platform. Actively explored recruiting, content, and community as wedges to build brand credibility and gather market insights. Failed to reach product-market fit due to misaligned business model, part-time commitment, and lack of focused wedge.

FounderRecruitingProduct StrategyCareer CoachingUser ResearchCommunity Building

This is the story all about how

We failed to build what we set out

Now I'd like to take a minute, just sit right there

I'll tell you how we burned ourselves out trying to overprepare

Overview

Keming started with a simple idea:

Could we build Triplebyte-style skill assessments for Product and UX Designers?

At the time, design hiring felt broken on both sides. Candidates repeatedly had to prove their skills through time-consuming, wildly inconsistent exercises. Employers struggled to evaluate design talent in a structured, reliable way.

We believed this lack of shared understanding of "good" (eventually defined as "knowledge asymmetry") was the opportunity.

The long-term vision was a platform:

  • Standardized take-home assessments
  • A vetted pool of candidates
  • Employers paying to access high-signal talent

But we decided building first would not be prudent.

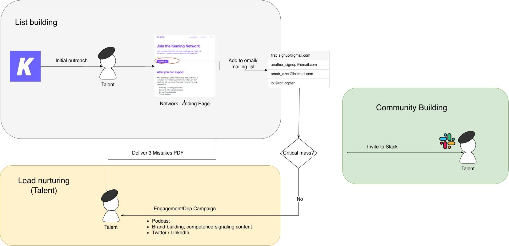
Instead, we tried to find a wedge: something that would let us build credibility, validate the problem, and generate signal. I envisioned a flywheel we dubbed "the Virtuous cycle."

The outputs were the following:

  • Attempted full-cycle recruiting for a startup's first Product Design hire (we were fired after a few weeks).
  • Built a Slack community for early-career Designers where we offered group events and ad hoc interview coaching.
  • Launched a podcast interviewing successful Design practitioners to offer mentorship by proxy.
  • Maintained a Substack newsletter to build credibility with employers and candidates alike.

Core Thesis

We spoke to dozens of hiring managers and candidates alike to define our Core Thesis:

From the Keming strategy archives

The #1 problem in the market for Product Design talent is knowledge asymmetry.

Ultimately: Candidates don’t know what employers are looking for. And unfortunately, employers also don’t know what employers are looking for.

Stakeholders to serve

CandidatesEmployers
Demonstrating value as a candidate is repetitive, tedious, and targets constantly moving goalposts across and even within companiesTime constraints rarely allow for holistic understanding of both candidates’ hard skills and soft skills/culture fit.

While the goal was a tighter feedback loop between Candidates and Employers, knowledge asymmetry was rife throughout the Design Hiring ecosystem, between:

  • Candidates and employers
  • Candidates and the market for Designers
    • i.e.: "What do successful Designers have that I don’t?""
  • Hiring managers and other internal stakeholders
    • i.e.: "My recruiter doesn't understand how to source for what I want"
  • Employers and the market for Designers
    • "How do I distill who’s good enough to talk to?"
    • "How do I assess who will succeed in my specific environment?""

Full-Cycle Recruiting

We landed a contract with a Machine Learning startup looking for their first Product Design hire to take their flagship product to the next level.

Establishing the process

I reached out to many startup leaders and found an early advocate and client with this company's Cofounder & COO. I worked closely with her to build a job description and phone screen questions. My cofounders designed the take-home challenge with the COO's feedback sourced profiles to review with her ahead of posting the JD.

Our whole team (myself and two cofounders) sourced profiles, and I reached out via LinkedIn to schedule and conduct calls.

I fashioned the interview structure largely off of Who, a book about hiring whose structure I'd had success adapting to mulitple startup envirnoments beforehand.

Designing the Exercise

The product was an advanced ML platform with broad application for converting people's beliefs into forecasts about the world. We were looking for someone who could apply UX skills to a "thinking tool," dealing with complex workflows and user preferences.

Here are some of what we communicated to our candidates in the job description:

Job Description (edited for anonymity)

About the role

As the product designer, you will design a tool that helps forecasters specify beliefs about future events. You will be responsible for:

  • Carefully designing user journeys. You’ll organize complex action sequences and states. You’ll plan out all the edge cases so that no one has an experience that you didn’t craft.
  • Converting ambitious plans or underdeveloped values into clear product hypotheses and MVPs.
  • Designing wireframes and mockups
  • Representing the voice of the user, advocating for excellent aesthetics and user experience.
  • Setting up our design values, processes, and systems.
  • Presenting and explaining your design choices to the broader team.
  • Coordinating user research, interviews, analysis, and synthesis.

About you

[This] is an incredibly difficult product for many reasons:

  • Thinking about probabilities and statistics is hard and counterintuitive for a lot of people.
  • [This] is a thinking tool. Users have particular and varied preferences for how they want to interface with thinking tools.
  • [This] is an early stage product. Its direction is constantly evolving.
  • [This product's] success depends on product and UX execution. That makes this role terrifying and an incredible product design challenge.

The current product had a community of highly technical users motivated to do statistical modeling and discuss their process. The goal was to try and expand on the current product, but also build it to be more accessible to the general population.

For this level of complexity, we detailed the basic product as it existed and gave candidates three options for the design exercise:

  1. Design a user journey and mockup for users less familiar with forecasting who just want to consume the existing community's output
  2. Design a collaboration flow for the forecasting community.
  3. Design a user journey for average, non-technical users to participate in forecasting.

The process and outcomes

We also had weekly reviews of candidates. Within a few weeks, I'd conducted nearly 20 phone screens, and we issued design challenges to a handful of candidates.

Unfortunately, none of these candidates measured up. During our final weekly call, the COO delivered the feedback that this engagement was not worth the company's time. Early signals were encouraging, but we:

  1. Found ourselves having to recalibrate on sourcing profiles multiple times throughout the process.
  2. Ultimately passed on every candidate that submitted a design exercise.

Fork in the Road

After our recruiting engagement ended, we had a decision to make. We learned a lot:

What we provedUncomfortable learnings
  • We could get in the room with early-stage companies
  • We could generate candidate flow
  • We could run a structured hiring process
  • The work was operationally heavy
  • The signal we provided wasn't better than existing alternatives
  • Effort-to-Outcome ratio was slow and uncertain

So we saw two paths forward:

  1. Double down on recruiting by pursuing more clients
  2. Step back from employers and build credibility with talent first


We chose the second.

What came next

The flywheel was very much still top-of-mind, and we hypothesized that brand affinity with talent first would put us in a better position to solicit employers later.

This wasn't sequential: we'd already started the podcast and Slack community, with a more contained flywheel to build a base of talent that trusted us. We knew the ad-hoc coaching and discussion topics we provided built rapport and reciprocity with designers we connected with.

From the Keming strategy archives

  1. Our professional expertise, enthusiasm for talent, and genuine goodwill efforts at knowledge sharing are incredibly well-received
  2. Content creation can deliver real value, but requires consistency in messaging, branding, and output in order to garner an audience

Our ultimate goal: Become the most trusted name in Design careers

With this strategy in place, we focused on building the top of the funnel:

  • Growing our email list
  • Publishing consistently
  • Engaging designers through Slack and coaching

Early signals were encouraging. Designers were willing to engage with us and ask for advice, and it felt like we were building something important.

But this more contained flywheel never quite took off either. Underneath the surface:

  • Our audience growth was minimal (never cracked triple digits)
  • Engagement didn't translate into repeat participation
  • Those we coached didn't return to the community after landing their jobs

Some of these things worked in isolation, but didn't connect. The loop we envisioned (content -> trust -> community -> employer demand) never closed.

Tension Beneath the Strategy

TL;DR: We built value in a way that could not compound

In retrospect, we thought Content and Community fed each other naturally. For example, we'd source questions for our podcast guests from the community to encourage participation and listenership. However, we were posting as a brand rather than ourselves.

When we coached folks in the community, they put a face to the name.

Our newsletter only let readers place text to a logo.

Moreover, ad hoc coaching built goodwill between the candidates and us founders as individuals, who took the time to help them get unstuck at a particular stage of their journey. Beyond a sense of reciprocity, there was no incentive to return and continue participating in the community, because that's not where they got the bulk of their value.

From a product standpoint, we were also operating at a level of scale where individual help, advice, and coaching didn't inform any scalable solutions. We weren't providing talent with an asset they could reuse or come back to.

In short:

  • We created value in 1:1 interactions that didn't yield reusable assets
  • Our efforts increased trust, but not system-level signal
  • We were learning, but had no system to feed those lessons into

We were providing content and services in hopes that it would inform a product and marketplace flywheel.

But with content coming out of a faceless brand, and a community where the value started in DMs and ended in Zoom calls, our focus was still split.

Lessons

What I Now Believe

  • System learning > individual learning
  • Marketplaces require early value delivery to one side
  • Trust doesn't automatically = Demand
  • Content distribution gains traction slowly
  • High-touch services must yield reusable assets

What I'd Do Differently

As of this writing (Q1 2026), I'd build a product today, focused primarily on helping designers put their best work and design thinking out there.

To be clear, I would absolutely try to do this if I time-traveled back to 2021. But admittedly, I'm viewing it through the lens of how quickly I could build a full-stack platform myself given the tools I have at my disposal (like build via Cursor, Supabase, deploy with Vercel).

The platform would be closer to a CMS than a marketplace, where the users can publish their Keming profile, linking to their public work.

This would be multiple design take-homes prompts that follow common asks from companies of designers. I'd pay a group of early adopters per take-home, provided they also fill out profile details and allow me to shop their results around.

THEN reach out to recruiters, employers, share anonymized profiles and work output to get intros. Do this free the first couple of times, get some testimonials from the companies -- start recruiting more talent, and eventually transition from charging talent to charging employers to access the talent pool on the platform.